Nastavení - Uživatelé
Přístup do aplikace mají jen uživatelé, kteří mají v aplikaci přiřazeno konto, tedy mají přihlašovací heslo do systému. Každému uživateli systému je dále možné upravovat přístup k jednotlivým funkcím aplikace, případně upravovat chování aplikace. Níže vám představíme jednotlivá nastavení formuláře uživatelů v aplikaci. Postup pro vytvoření uživatele a jeho případné zařazení do skupiny najdete v návodu Vytvoření uživatele v aplikaci.
Uživatelé - záložka Uživatelé
Formulář se seznamem uživatelů

- Uživatelé -> Uživatelé - seznam aktuálních uživatelů v aplikaci se zobrazí po kliknutí na možnost "Uživatelé" ve stromu nastavení. Ve spodní části formuláře se upravují základní údaje o uživateli
-
Aktivní - zda má daný uživatel přístup do systému.
-
Os. jméno - jméno a příjmení uživatele, údaj se zobrazuje na tiskových výstupech, aby bylo jasné, kdo daný doklad vytvořil.
-
Iniciály - nejčastěji to bývá první písmeno ze jména a příjmení uživatele. Tento údaj se zobrazuje v aplikacích při jednotlivých pohybech, aby bylo jasně identifikovatelné, kdo daný záznam vytvořil.
-
Skupiny - uživatele je možné zařadit i do skupiny, následně je možné nastavit práva dané skupině a přiřazením uživatele do skupiny se tak aplikují práva skupiny na uživatele. Není tak potřebné nastavovat každému uživateli samostatně (Vhodné např. v případě, že máte větší prodejnu, kde jsou uživatelé jako pokladníci, kteří mají právo jen účtovat a manažeři, kteří mají právo dělat storno apod.)
-
Text k dokladům - je text, který se zobrazuje ve spodní části na odbytových dokladech. Zde je vhodné uvést kontaktní údaje uživatele, aby zákazník věděl, kdo se stará o jeho objednávku, nabídku, případně jiný odbytový doklad.
-
Jméno - přihlašovací jméno do aplikace.
-
Heslo - přihlašovací heslo do aplikace.
-
Potvrzení hesla - sem je potřebné znovu zadat heslo pro ověření správnosti.
- Změnu hesla je možné vykonat v části Přihlášení vyplněním nového přihlašovacího hesla v části Heslo a Potvrzení hesla.
-
Karta - kód - uživatelé mohou mít vlastní karty, pomocí kterých se mohou přihlašovat do systému. (Tento způsob přihlašování je vhodný např. ve větších provozech, restauracích apod. kde obsluha používá na účtování a práci jedno zařízení, ale je potřebné sledovat, kdo jaký úkon a doklad vytvořil.)
-
Integrované - konto uživatelé v aplikaci je možné svázat i s kontem uživatelé přímo v operačním systému MS Windows. Při spuštění aplikace se tak nebude požadovat heslo, ale na základě přihlášeného uživatele v operačním systému Vás aplikace automaticky přihlásí. (Tento způsob přihlašování je vhodný tehdy, když máte ve Vaší společnosti dostatečné zabezpečení.)
-
Kontakt - daného uživatele je možné provázat i s uživatelem vytvořeným v adresáři. (Vhodné při použití aplikace POS Mobile.)
Uživatelé - záložka Skupiny
Formulář se seznamem skupin uživatelů

- Uživatelé -> Skupiny - seznam vytvořených skupin uživatelů. V této části nastavení je možné kliknutím na danou skupinu tuto skupinu přejmenovat, respektive kliknutím na tlačítko Přidat založit novou.
Po kliknutí na daného uživatele/skupinu se v pravé části zobrazí nastavení daného uživatele/skupiny.
Uživatel - záložka Práva
Nastavení práv uživatele/skupiny

Je možné nastavit typy úkonů, které může uživatel vykonávat pro daný typ dokladu.
Popis jednotlivých operací, ke kterým jsou nastavována přístupová práva:
- P - Prohlížení
- V - Vytváření
- Ú - Úprava
- Z - Smazání
- S - Storno
- I - Import
- E - Export
- K - Vyžadovat vybrat kontakt z adresáře (Aktivováním daného nastavení aplikace neumožní vytvoření žádného dokladu, bez vybraného kontaktu z adresáře. Nastavení vhodné např. v případě, aby nedocházelo k anonymnímu On-line prodeji)
- U - Možnost měnit uživatele ve filtrech (uživatel tak vidí jen své záznamy)(Deaktivováním daného nastavení uživatel uvidí jen doklady a kontakty, které on sám v aplikaci vytvořil, resp. kde figuruje jako správce, ale neuvidí doklady a kontakty ostatních uživatelů. )
- L - Možnost měnit zámek proti úpravě. (Doklady v aplikaci je možné uzamknout proti dodatečné úpravě, aktivováním daného nastavení uživateli umožníte měnit uzamčení na dokladu.)
Popis označení nastavení:
- Označení přednastavených nastavení v aplikaci, které se přenáší z Globálních nastavení. (Dané nastavení je možné změnit i pro konkrétní sklad, nebo znovu nastavit kliknutím pravého tlačítka do daného pole probírání daného nastavení z Globálních nastavení Skladových dokladů.)
- Dané nastavení je aktivní a platné pro uživatele. Tento má právo vykonávat danou operaci.
- Dané nastavení není aktivní. Uživatel nemá právo vykonávat danou operaci.
-
1 - Hlavní sklad - rozbalovací okno aplikace, ve kterém je možné vybrat konkrétní sklad, pro který se budou aplikovat nastavení z části Skladové doklady. Tato nastavení je možné uživateli nastavit pro každý sklad samostatně, případně vybráním možnosti Globálně, se nastavení aplikují pro všechny vytvořené sklady. Všechna ostatní nastavení z této části formuláře se nastavují globálně.
-
Skladové doklady - nastavení práv se aplikuje na doklady vytvářené přímo v části Sklad aplikace. (Tlačítka P a V na nástrojové liště, tlačítko Sklad v menu aplikace.)
-
Finanční doklady - nastavení práv se aplikuje na doklady vytvářené kliknutím na tlačítko "D" - Doklady na nástrojové liště aplikace, rovněž na "Prodej přes pokladnu" - dotykový a nedotykový prodej.
-
Odbytové doklady - nastavení práv se aplikuje na doklady vytvářené přímo v části Odbyt aplikace. (Tlačítka O a D na nástrojové liště, tlačítko Odbyt v menu aplikace.)
-
Úhrady dokladů - nastavení práv se aplikuje na operace vykonávané v části Finance. Toto nastavení je potřebné kombinovat s nastaveními Úhrady jednoduché. (Tlačítko Finance v menu aplikace, rovněž i v seznamu dokladů po kliknutí na tlačítko Úhrady).
-
Úhrady jednoduché - na doklady vytvářené kliknutím na tlačítko "D" - Doklady na nástrojové liště aplikace. Toto nastavení je potřebné kombinovat s nastaveními Úhrady dokladů.
-
Kontakty - nastavení práv se aplikuje na kontakty vytvářené v Adresáři. (Tlačítko A na nástrojové liště, tlačítko Kontakty v menu aplikace.)
-
Skladové karty - nastavení práv se aplikuje na skladové karty vytvořené v části aplikace Skladové karty. (Tlačítko K na nástrojové liště, tlačítko Sklad -> Karty v menu aplikace.)
-
Ceníky - nastavení práv se aplikuje na ceníky. (Tlačítko Ceníky v menu aplikace.)
-
Historie - dané nastavení umožňuje uživateli sledovat historii vykonaných operací v aplikaci. (Historii je možné otevřít kliknutím na tlačítko Nastavení -> Historie v menu aplikace nebo na skladových kartách a dokladech, kliknutím pravého tlačítka myši na skladovou kartu/ doklad.)
-
Sync. odběratelů - dané nastavení umožňuje kontrolovat stav synchronizace centrály (iKelp Pokladna Cloud) s jednotlivými POS Off-line synchronizovanými pokladnami. (Dané nastavení se nastavuje v aplikaci iKelp Pokladna Cloud. Kliknutím na tlačítko Nastavení -> Synch. odběratelé je možné zkontrolovat stav synchronizace jednotlivých pokladen.)
-
Zálohy - nastavení práv se aplikuje na zálohy vykonávané přímo v aplikaci. (Kliknutím na tlačítko Nastavení -> Zálohy je možné zobrazit vytvořené zálohy.)
-
Dokumenty - nastavení práv se aplikuje na dokumenty připojené k aplikaci. (Přidávání obrázků, návodů ke skladovým kartám, přidávání naskenovaných, případně jiných podkladů k dokladům vytvořeným v aplikaci.)
-
Elektronické dok. - nastavení práv se aplikuje v případě používání zaručeného elektronického podpisu a pomocí aplikace jsou vystavované doklady takto podepisovány.
Minimální požadavky pro prodej přes POS Pokladnu:
- Odbytové doklady - Prohlížení, Vytvoření, Úprava (Právo na smazání odbytového dokladu je potřebné jen v případě, že má uživatel právo smazat otevřené doklady na POS Pokladně.)
- Finanční doklady - Prohlížení, Vytváření.
Uživatel - záložka Speciální
Nastavení Speciálních práv uživatele/skupiny.

Je možné určit, ke kterým částem aplikace má daný uživatel přístup, respektive co všechno může uživatel na dokladech měnit.
-
Informovat uživatele o dostupnosti novější verze aplikace - aplikace po spuštění kontroluje, zda není dostupná novější verze a následně ji nabízí na stáhnutí. Není doporučováno, aby toto nastavení měli běžní uživatelé, ale jen Administrátoři.
-
Použít tučný text v seznamech (Gridoch) - v jednotlivých formulářích aplikace se zobrazuje text tučným písmem (boldom).
-
Zobrazovat barevné pozadí prvku s ukazatelem - barevné označení polí pro zadávání textu a rozbalovacích seznamů (filtrů).
-
Možnost vykonat upgrade databáze - pokud má uživatel aktivní nastavení a došlo k automatickému stáhnutí aktuální verze databáze, nabídne se instalace při spuštění aplikace. Není doporučováno, aby toto nastavení měli běžní uživatelé, ale jen Administrátoři. Hlavně v případě síťové instalace, aby nedošlo k aktualizaci jen na jednom z klientů. Vždy by tuto instalaci měl vykonat systémový správce a na všech PC, kde se aplikace používá.
- Možnost dělat záznam úkonů - nástroj na sledování rychlosti vykonávaných operací v aplikaci.
Uživatel - záložka Prodej
Nastavení práv pro Prodej uživatele/skupiny.

Týká se prodeje zboží a služeb v aplikaci.
-
Prod. hladina - určuje, kterou prodejní cenovou hladinu bude mít uživatel při prodeji přednastavenou.
-
Prodej pod min. marži (nekontrolovat marži při prodeji) - nastavením bude mít uživatel právo na prodej i pod minimální marži, tato je nastavena globálně (Nastavení -> Doklady -> Prodej -> Min. marže). Pozor! Aplikace při tomto nastavení nekontroluje prodej pod nákupní cenu.
-
Povolit prodej pokud je kontakt označen jako zákaz prodeje - v adresáři je možné nastavit na kontaktu "Zákaz prodeje" např. pokud má zákazník velmi zlou platební disciplínu. Následně při vybírání daného kontaktu aplikace na toto nastavení upozorní. Nastavení tedy definuje, zda je možný prodej i na kontakty s tímto nastavením.
-
Povolit prodej i mimo kredit (nad rámec kreditu) - v aplikaci je možné evidovat i kredit zákazníka, což v tomto případě představuje suma, za kterou může mít zákazník neuhrazeny pohledávky. Pokud při účtování bude tato suma překročena a uživatel nemá dané nastavení aktivní, aplikace nedovolí nový doklad vytvořit. (Evidování kreditu je potřebné aktivovat, Nastavení -> Doklady -> Prodej -> Kontrola kreditu při prodeji. Následně je možné nastavit na kontaktu zákazníka výšku maximálního kreditu. Záložka Rozšíření -> Maximum kredit.)
- Povolit prodej i mimo splatnosti (pokud nemá uhrazeny doklady) - aplikace umožňuje evidovat i počet dní pro splatnost dokladů a v případě překročení nastaveného počtu neumožní vytvořit doklad. Pokud bude při účtování přednastaven počet dní blokování po splatnosti překročen a uživatel nemá dané nastavení aktivní, aplikace nedovolí nový doklad vytvořit. (Evidování počtu dní dokladů po splatnosti je potřebné aktivovat, Nastavení -> Doklady -> Prodej -> Kontrola splatnosti dokladů při prodeji. Zároveň je možné nastavit Počet naposledy uhrazených dokladů, které se budou brát do výpočtu průměrné splatnosti (platební disciplíny).)
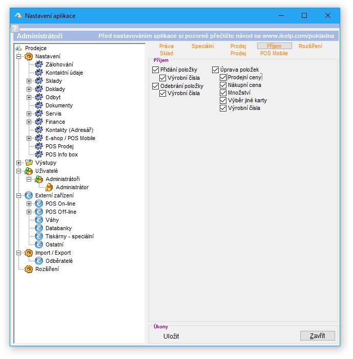
Uživatel - záložka Příjem
Nastavení práv pro Příjem uživatele/skupiny

Pro skladový doklad příjem na sklad je možné uživateli blíže nastavit přístup.
Uživatel - záložka Rozšíření
Nastavení práv pro Rozšíření uživatele/skupiny.

Týkají se práce se stromovými kategoriemi, adresářem kontaktů, ceníky a vlastními účty.
- Stav úhrad - stav úhrad, který se přidá nové úhradě na dokladu. Tento stav je zobrazen na záznamu v pohybech pokladny/banky.
Uživatel - záložka Sklad
Nastavení práv pro Sklad uživatele/skupiny

Určuje, ke kterým skladům v systému má uživatel přístup. Dále je možné nastavit přednastavený sklad, který aplikace považuje za primární pro daného uživatele. Každý uživatel musí mít určen přednastavený sklad. Pro jednotlivé sklady je možné definovat, zda uživatel má, nebo nemá právo na daném skladu realizovat On-line prodej.
Uživatel - záložka Prodej
Nastavení práv pro Prodej přes POS uživatele/skupiny

Dané nastavení určuje, které operace má právo uživatel vykonat. Daná nastavení se týkají jen aplikace POS Pokladna, kromě možnosti definování způsobu ukončení dokladu. Jedná se o nastavení platné pro všechny způsoby On-line prodeje v aplikaci.
-
Záložka, úkony - nastavení definuje, zda uživatel vidí tlačítko Úkony v úkonech pokladny a tlačítka jednotlivých úkonů, které daná záložka obsahuje.
-
Záložka, uzávěrka dne (aktuální stav) - nastavení definuje přístup k tlačítku Uzávěrka dne v aplikaci. V této části se nachází rozpis platidel a rozpis na jednotlivé uživatele.
-
Záložka, historie dokladů (poslední vyúčtované doklady) - přístup k zobrazení tlačítka Historie dokladů. Jedná se o zobrazení X posledních vyúčtovaných a odložených dokladů.
-
Záložka, prodané položky (od poslední uzávěrky PLU) - přístup k zobrazení tlačítka Prodané položky, kde se nachází seznam prodaných položek na pokladně od poslední PLU uzávěrky.

by
Ing. Lukáš Krajčír